Overview
Description
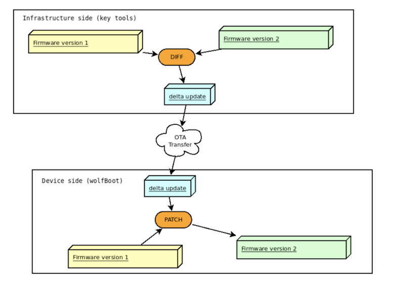
wolfBoot will secure your device boot process against malicious attacks that seek to replace your firmware and take control of your device and/or steal its data. This portable secure bootloader solution offers authentication and firmware update mechanisms. With its minimalistic design and tiny HAL API, wolfBoot is completely independent from any OS or bare-metal application. wolfBoot supports Renesas RX72N, RA6M4 MCUs and RZ/N2L MPUs.
Features
- Multi-slot partitioning of the flash device
- Integrity verification of the firmware image(s) using SHA2 or SHA3
- Authenticity verification of the firmware image(s) using wolfCrypt's digital signature algorithms
- Highly reliable, transport-agnostic firmware update mechanism
- Anti-rollback protection (via version numbering)
- Hardware-assisted dual-bank swapping
- Support for secure key storage, OTP memory, TPM 2.0


