Overview
This information below introduces a method for using IDE for GR to create a GR-COTTON sketch (program). Downloading IDE for GR allows you to create a sketch offline.

Preparation
You will need a GR-COTTON board and a USB cable (Micro B type).
Make sure the white jumper on the reverse side of GR-COTTON is moved to the “3V3 USB” side. If it is set to the BATT side, remove and reinsert it into the USB side.


Protocol
1. IDE for GR Activation
Activate IDE for GR.
If you have not yet obtained IDE for GR, download the compressed file from the IDE for GR page and unzip it.

2. Connecting GR-COTTON to Your Computer Using the USB Cable
Connect GR-COTTON to your computer using the USB cable.
If a computer message indicates failure to locate the USB driver, download the driver from the FTDI page and activate.

3. MCU Board Selection
Select from the menu as follows: [Tools] → [Board] → [GR-COTTON]

4. Serial Port Selection
Select from the menu as follows: [Tools] → [Serial Port] → [COMxx]. Xx is a random value.
You can confirm the port number of the GR-COTTON connection in the Windows device manager, but an easier option is to proceed and try changing the port if the sketch cannot be uploaded later on.

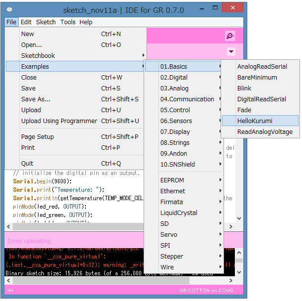
5. Uploading a Sample Program
Click on sample sketches and select the program to light up GR-COTTON.
Select from the menu as follows: [File] → [Examples] → [01.Basics] → [HelloKurumi].

6. Compiling and Writing
Click on the yellow arrow shown in the figure to the right. The program write will start once the build starts. If an error occurs, follow the steps shown below:
- Is the problem resolved if you click on the upload button once again? (A transmission error message sometimes appears if the timing is off when a sketch for a serial transmission has already been programmed.)
- Has the serial port been correctly selected?
- Is the white jumper on the reverse side of GR-COTTON inserted on the USB side?
- Is the USB cable properly inserted?

7. Congratulations!
Once write is complete, the LED on GR-COTTON will light up. The serial monitor will display a “Hello” message.
Well done! There are several sample sketches on the GR-COTTON setup site, give some of them a try.

