Features
- 32-bit single-chip microcontroller with one G3KH CPU core
- High computational processing power
- 120MHz operating frequency
- Internal flash memory from 512KB to 1MB
- Wide variety of internal peripheral functions
- CAN FD interface
- Low power consumption
- Low Power Sampler (LPS) polls signal inputs without CPU core interaction
- DeepSTOP mode disables power to select circuits within the chip
- Package options from 48 to 100 pins
Description
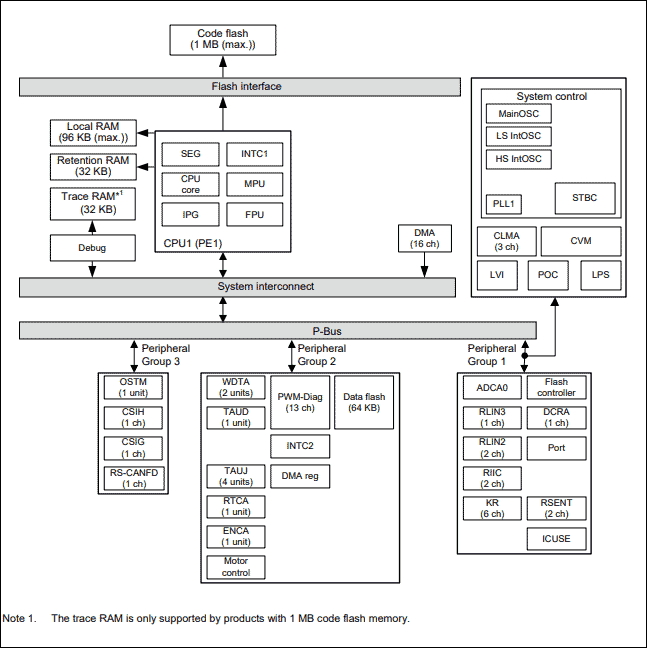
The RH850/F1KM-S1 is one group of single-chip microcontrollers in the RH850/F1x series which is designed for automotive electrical body applications. While it achieves low power consumption, the internal flash memory ranges from 512KB to 1MB and the package covers a wide range from 48 to 100 pins. Also, a CAN FD interface has been added and the CPU operating frequency operates up to 120MHz.
Parameters
| Attributes | Value |
|---|---|
| Main CPU | G3KH |
| Program Memory (KB) | 512, 768, 1024 |
| RAM (KB) | 64, 96, 128 |
| Supply Voltage (V) | 3 - 5.5 |
| I/O Ports | 33, 49, 65, 81 |
| DRAM I/F | No |
| 3D GPU | No |
| Temp. Range (°C) | -40 to +105, -40 to +125 |
| Ethernet speed | No |
| Ethernet (ch) | 0 |
| EtherCat (ch) (#) | 0 |
| USB FS (host ch/device ch) | ( 0 / 0 ) |
| USB HS (host ch/device ch) | ( 0 / 0 ) |
| USB SS (host ch/device ch) | ( 0 / 0 ) |
| PCI Express (generation and ch) | No |
| SCI or UART (ch) | 2 |
| SPI (ch) | 2, 4, 5 |
| I2C (#) | 2 |
| CAN (ch) | 1, 3, 6 |
| CAN-FD (ch) | 0 |
| Wireless | No |
| SDHI (ch) | 0 |
| PWM Output (pin#) | 0 |
| 32-Bit Timer (ch) | 16 |
| 16-Bit Timer (ch) (#) | 16, 32 |
| 8-Bit Timer (ch) | 0 |
| Standby operable timer | No |
| Asynchronous General Purpose Timer / Interval Timer (ch) | 0 |
| 16-Bit A/D Converter (ch) | 0 |
| 14-Bit A/D Converter (ch) | 0 |
| 12-Bit A/D Converter (ch) | 12, 21, 25, 36 |
| 10-Bit A/D Converter (ch) | 0 |
| 24-Bit Sigma-Delta A/D Converter (ch) | 0 |
| 16-Bit D/A Converter (ch) | 0 |
| 12-Bit D/A Converter (ch) | 0 |
| 10-Bit D/A Converter (ch) (#) | 0 |
| 8-Bit D/A Converter (ch) | 0 |
| Capacitive Touch Sensing Unit (ch) | 0 |
| Graphics LCD Controller | No |
| MIPI Interfaces (CSI) (ch) | 0 |
| Image Codec | No |
| Segment LCD Controller | No |
| Security & Encryption | Yes |
Application Block Diagrams
|
|
Bi-directional DC/DC Converter for 12V/48V EV/HEV Systems
High efficiency bi-directional DC/DC converter ideal for 12V/48V EV and HEV systems.
|
|
|
Automotive Camera System with AHL Control Channel
Automotive AHL camera system with single-cable video transmission and control, plus I2C blower control.
|
|
|
Automotive Monitoring Function Extension
Compact CMIC-based system for integrating motor monitoring and protection functions in automotive systems.
|
|
|
Remote Sensing with Inductive Position Sensor & CAN/LIN
Remote sensing system boosts data security, enables ECU centralization, and reduces wiring in vehicles.
|
|
|
Solid-State Automotive Power Distribution Module
Solid-state power module enables safe, compact automotive networks with IPD protection and control.
|
Additional Applications
- Car Body
- Body control module (BCM)
- Automotive gateway
- Automotive HVAC
- Automotive lighting modules
Applied Filters:
Filters
Some documents can be released under NDA.
- Security documentation - Please contact your local sales/FAE team to help with the NDA process and request access to the security documents for you. Alternatively, submit a support ticket.
- Functional Safety documentation - Request Documents
Filters
Software & Tools
Sample Code
Simulation Models
Take a glimpse of the Automotive Tech Days 2019. A great chance for customers to interact with Renesas product experts and discover available Digital and Analog solutions.
In this video, we will show you how to use a MCAL package
This video introduces the Smart Configurator for RH850 family.
RH850 Smart Configurator
00:00 Introduction of Smart Configurator for RH850 family
00:42 Support board usage
00:54 Visualize configuration
01:04 Checks conflicts
01:14 Generate source codes